ארגז הכלים הסודי של משתמשי SOLIDWORKS

במאמר זה נכיר את הכלים המרכזיים שכדאי להכניס מיד לארסנל המקצועי שלכם. כל הכלים קיימים תחת SOLIDWOKS TOOLS מתוך Windows:

1. SOLIDWORKS TreeHouse
מציגים הרכבות קיימות באופן גראפי ומתכננים את ההרכבה לפני שהיא קיימת.

TreeHouse  מאפשר לתכנן עץ מוצר (MBOM/EBOM) גרפי עוד לפני יצירת Part אחד או להציג מבנה הרכבה קיים. באמצעות גרירה ושחרור ניתן לבנות תתי־הרכבות, לקבוע כמויות ולהזין מראש נתונים חשובים כמו מק”טים, חומרים ותיאורים – כולם זורמים ישירות לקבצי ה-Assembly שיווצרו.
הכלי חוסך שעות של צילומי מסך ועריכה ידנית, אידיאלי לקיק־אוף פרויקטים, לתיאום בין הנדסה, רכש וייצור, ולשיתוף מבנה מוצר גם עם בעלי עניין שאינם טכניים. התחלה בעץ מינימלי והתאמות הדרגתיות הופכות את התהליך לחלק ומדויק.

טיפ פרו: התחילו מעץ מינימלי (שלד), ודייקו אותו בספרינטים קצרים. הייצור יודה לכם.

2.  SOLIDWORKS Task Scheduler — שימו את המשימות על אוטומט, ולכו לישון בשקט.

מיועד לבעלי גרסת Professional ומעלה, Task Scheduler הוא מנוע תזמון חכם שמבצע אוטומטית פעולות תחזוקה קריטיות: המרת קבצים לגרסה חדשה לאחר שדרוג, הפקת קבצי PDF/DXF/DWG או STEP/IGES בלחיצת כפתור, הרצת מאקרואים על תיקיות שלמות ושמירה על עקביות הקבצים.
כל משימה מתועדת בלוגים ברורים ומאפשרת תזמון יומי, שבועי או חד-פעמי בשעות “קרות”, מבלי להעמיס על השרת. התוצאה: פחות קליקים, פחות טעויות אנוש, ושחרור הצוות לעבודה הנדסית משמעותית.

טיפ פרו: הריצו פיילוט על תיקיית Sandbox, אשררו שה-Logs  נקיים — ואז תנו לו לרוץ כל לילה בתחנה ייעודית.

3. SOLIDWORKS Tab Builder (Property Tab Builder) — תיעוד עקבי, בלי להזיע

Property Tab Builder מספק ממשק גרפי לבניית טפסי נתונים אחידים (Property Tab) עבור חלקים, הרכבות ושרטוטים. שילוב שדות חובה, רשימות נפתחות ושדות מותאמים מבטיח BOM נקי ומדויק.
בנוסף, הטמעת טקסטים אוטומטיים לשרטוטים ולבלונים מפחיתה טעויות ומאיצה את העבודה. קובץ הגדרות משותף לכל הארגון מבטיח אחידות מלאה ושפה אחידה לאורך זמן.

טיפ פרו: התחילו ברשימות נפתחות “קשוחות” (חומר/גימור/ספק) והכריחו שדות חובה. זה כואב פעם אחת—וחוסך לעד.

4. SOLIDWORKS COMPOSER PLAYER —  מדריך הרכבה אינטראקטיבי לכל אחד

נגן חינמי המאפשר לכל גורם בשרשרת – טכנאים, ספקים ולקוחות – להבין את תהליך ההרכבה בצורה אינטואיטיבית. באמצעותו ניתן להציג אנימציות, שלבי פירוק והרכבה, מדידות ותוויות ללא צורך ברישיון CAD, תוך שמירה על פרטיות המידע.
הוראות ההרכבה הופכות לחוויה חיה ומדויקת, חוסכות הסברים מיותרים ומונעות טעויות יקרות בשטח.

טיפ פרו: בקשו מהמתכנן Workspaces ממוספרים וברורים. כשתהיה שפה אחידה—גם ההרכבה תהיה.

5. Toolbox Settings —  ספריית הברגים בידיים שלך

הקונפיגורטור של Toolbox נותן שליטה מלאה על ספריית הברגים: אילו תקנים וגדלים זמינים, כיצד הם נקראים, ואילו תכונות (כמו מק”ט וספק) משויכות להם.
ספרייה עקבית ואחידה מונעת כפילויות וטעויות הזמנה, ומשתלבת בקלות עם מערכות PDM ו-ERP. גיבוי קבוע של ספריית ה-Toolbox ושל קובץ ה־.sldedb הוא טיפ פרקטי לשמירה על יציבות הפרויקטים לאורך זמן.

טיפ פרו: גבו את ספריית ה־Toolbox ואת קובץ ה־.sldedb אחרי כל שינוי מהותי. זה “בלונדה” להצלת פרויקטים

וזכרו, כאן גם שולטים בכל תקני הקדחים של ה Hole wizard, ולא רק בברגי ה ToolBox.

סיכום – פחות קליקים, יותר הנדסה

כל אחד מהכלים הללו – החל מ- TreeHouse לתכנון מוקדם, דרך Task Scheduler  לאוטומציה ועד Composer Player להצגה אינטראקטיבית, תוכנן כדי לחסוך זמן, לשפר את איכות הנתונים ולהפחית טעויות. שילובם בשגרת העבודה יוצר תהליך פיתוח חלק, יעיל ומדויק יותר, ומאפשר למהנדסים להתמקד במה שהם עושים הכי טוב: הנדסה וחדשנות.

שורה תחתונה: הכניסו את ארגז הכלים הסודי של SOLIDWORKS לשגרת העבודה שלכם, ותגלו איך גם תהליכים מורכבים הופכים פשוטים, ברורים ומהירים הרבה יותר.

מהפכה בהנדסת מערכות מבוססות מודל באמצעות ‎System Composer‎

למה אנחנו צריכים Model-Based System Engineering (MBSE) ?

דמיינו שאתם מנהלים פרויקט פיתוח של מערכת מורכבת, רכב אוטונומי, לוויין, או מכשור רפואי מציל חיים. כל שינוי קטן בתכנון יכול לגרור שרשרת של טעויות יקרות, עיכובים בלוחות זמנים, ותיאומים אינסופיים בין צוותי חומרה, תוכנה ומכניקה. בעולם שבו מורכבות המערכות הולכת וגדלה, והזמן לשוק מתקצר, כל טעות בתהליך הפיתוח עלולה לעלות מיליוני דולרים ולאבד יתרון תחרותי.

כאן נכנסת לתמונה הנדסת מערכות מבוססת-מודל (MBSE). מעבר ליתרונות הטכניים – עקביות, שקיפות, ויכולת ניתוח מוקדמת – MBSE מביאה גם יתרונות עסקיים ברורים כמו: קיצור זמני פיתוח, הורדת עלויות אינטגרציה ותיקונים, הגדלת הוודאות בתכנון, ושיפור שיתוף הפעולה בין צוותים ושותפים. בסביבה עסקית תחרותית, השימוש ב-MBSE אינו רק יתרון הנדסי, אלא מהלך אסטרטגי שמבטיח חדשנות מהירה יותר ועמידה בלוחות זמנים ובתקציבים.

מה נלמד במאמר זה ?

במאמר זה נציג את עקרונות תהליך העבודה עם פתרון ה- System Composer כחלק מתהליך MBSE. נסקור יכולות המאפשרות בניית ארכיטקטורת מערכת היררכית, הגדרת ממשקים ודרישות, יצירת דיאגרמות, קישור של מידול ואלגוריתמיקה לארכיטקטורה עבור סימולציה מערכתית אחודה, וביצוע תהליכי אימות ותיקוף עבור בדיקות מערכתיות.

הפוסט מתאים למהנדסי מערכת, ראשי צוותים, אינטגרטורים ומקבלי החלטות המעוניינים ליישם גישה מודרנית ומבוססת‑מודל בתהליך הפיתוח.

להדגמה מלאה של תהליך ה-MBSE עם System Composer, הרשמו לוובינר ייעודי בנושא
שיתקיים ב-20.11 לפרטים והרשמה

בניית ארכיטקטורה היררכית (Architecture)

תהליך העבודה בהתייחס ל- MBSE הינו גמיש ואנו יכולים להתחיל מיצירת ארכיטקטורה היררכית של המערכת. באמצעות System Composer, סביבת עריכה גרפית המאפשרת תצוגה נוחה וברורה של הארכיטקטורה, ניתן ליצור רכיבים (Components) המהווים ייצוגים פיזיים או לוגיים של תתי מערכות, להגדיר פורטים (Ports) המייצגים קלטים ופלטים, ואת הקשרים ביניהם בעזרת מקשרים (Connectors) המהווים את התווך בין הרכיבים במערכת. כל הרכיבים ניתנים לפירוק לרמות עומק נוספות ומאפשרים גמישות גבוהה בעריכה והכנסת שינויים לאורך חיי הפרויקט.

תמונה 1: ארכיטקטורת המערכת

הגדרת וקישור דרישות (Requirements)

מערכות מורכבות צריכות דרישות רבות ומסוגים שונים, פונקציונליות, פיזיות, רגולטוריות, תחזוקתיות, בדיקות ועוד. את הדרישות הללו ניתן לשלב כחלק בלתי נפרד מתהליך תכנון המערכת. אפשר לקשר כל דרישה לאלמנט ספציפי הקיים בארכיטקטורה (כולל בדיקות), לבדוק כיסוי של הדרישות במערכת וליצור עקיבות (traceability) מהדרישה ועד למימוש בפועל וכמובן, ולהודיע במקרה וחלים שינויים בדרישות.

כמו כן, ניתן לייבא דרישות ממקורות חיצוניים כגון Word, Excel, DOORS NG או בפורמט ReqIF, ולבצע סנכרון דו‑כיווני עם מסמכי הדרישות המקוריים. הגדרת וניהול הדרישות מתבצעת בצורה אינטגרטיבית עם פתרון ה‑ Requirements Toolbox  אשר מוסיף תצוגות ניהול, קישורים דינמיים, כלי ניתוח ותיעוד.

תמונה 2: הגדרת וקישור דרישות לארכיטקטורה

הגדרת וקישור ממשקים (Interfaces)

באמצעות ה- System Composer ניתן להגדיר ממשקים המכילים הגדרות מדויקות של מבני נתונים הטרוגניים (סוגי המשתנים, גודלם וכו'). ממשקים אלו ניתנים לשיוך לכניסות ויציאות (קלט / פלט) של רכיבים בארכיטקטורה, בצורה מודולרית, באופן שהקישוריות בין תת-מערכות נעשית עקבית. ניתן לבצע בדיקות תקינות על ממשקים כבר בשלב הפיתוח, דבר אשר מפחית תקלות ואי התאמות בשלב האינטגרציה. בצורה זאת אנו שומרים על אחדות ההגדרה של ממשקים בכל הרמות בארכיטקטורה ואל מול כלל צוותי הפיתוח הפרויקט.

תמונה 3: הגדרת ממשקים

נושא זה, לצד דוגמאות נוספות מתהליכי MBSE יוצג גם בסמינר למהנדסי מערכת – Innovative Systems Engineering in Action שיתקיים ב־10.12 — למידע נוסף והרשמה

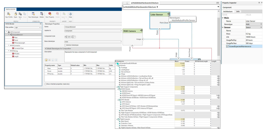
מאפייני המערכת – פרופילים וסטריאוטיפים (Profiles & Stereotypes)

אנו יכולים להגדיר פרופילים (Profiles) אשר מהווים חבילות מטא-דאטה. כל פרופיל יכול להכיל סטריאוטיפים (Stereotypes) המכילים מטא-דאטה אשר מתייחסים לאלמנטים בארכיטקטורה (רכיבי חומרה, תוכנה, כניסות/יציאות וכו'). כל סטריאוטיפ מכיל מאפיינים (Properties) עבור האלמנטים בארכיטקטורה (עלות, משקל, הספק, קצב עבודה, זיכרון וכו'). לאחר הגדרת כלל המאפיינים ההנדסיים באופן זה, ניתן לקשרם אל האלמנטים השונים בארכיטקטורה ולהקצות להם ערכים (למשל, קצב עבודה: 10KHz) עפ"י מפרטים ו/או דרישות המערכת.

לאחר שיש ברשותנו את המאפיינים של המערכת אנו יכולים ליצור:

  • מבטים (Views) – התמקדות ברכיב בודד בארכיטקטורה ובחינה עם מי הוא מתקשר ובאיזו רמה ו/או הצגת כלל הרכיבים העונים לקריטריונים מוגדרים (למשל, רק רכיבי חומרה אלקטרומכנית).
  • ניתוח סטטי (Static Analysis) – ניתוח מאפייני המערכת ע"י חישובים פשוטים / מורכבים, בחינת שינויים וחלופות ברכיבי המערכת (למשל, FPGA Vs. GPU) והבנת השפעתם על המערכת והפרויקט.

תמונה 4: מבטים וניתוח סטטי

דיאגרמות (Diagrams)

לצד הארכיטקטורה, אשר לעת עתה הינה הסטטית, ניתן ליצר דיאגרמות המתארות התנהגות דינמית של המערכת שאנו מפתחים. באמצעות Sequence Diagrams ו- Activity Diagrams ניתן לתאר תרחישי פעולה במערכת, סדרי פעולה לוגיים בין רכיבים, זרימת הפעולות והנתונים, ותנאי מעבר בין מצבים שונים.

הדיאגרמות משולבות ישירות עם הארכיטקטורה, כך שכל שינוי ברכיבים או בממשקים משתקף מיד גם בדיאגרמות. בנוסף, ניתן לקשר תרחישים לדיאגרמות על מנת לאפשר ניתוח ומעקב מבוקר יותר של תפקוד המערכת, בשלבים מוקדמים של תהליך הפיתוח.

  • Sequence Diagrams – מתארות סדר כרונולוגי של פעולות, הודעות או אינטראקציות בין רכיבים שונים במערכת. דיאגרמות מסוג זה עוזרות להמחיש תרחישים ופעולות קריטיות בזמן ריצה.
  • Activity Diagrams – מתארות בצורה ויזואלית זרימת תהליכים ונתונים, קבלת החלטות מערכתיות, ומעברים בין פעולות שונות.

תמונה 5: דיאגרמות Sequence & Activity

סימולציה מערכתית (System-Level Simulation)

פתרון ה- System Composer משמש כפלטפורמה אינטגרטיבית לסימולציה של מערכות רב‑תחומים, בכך שהוא מחבר בין התכנון ההנדסי ברמת הארכיטקטורה לבין ההתנהגות הדינמית של המערכת. כל רכיב בארכיטקטורה יכול להכיל התנהגות המוגדרת במודלים של Simulink, קוד MATLAB, לוגיקת מצבים ב‑ Stateflow, מידול פיזיקלי, רכיבי FMU וחיבורים לכלים חיצוניים (Co-Simulation).

הסימולציה במבנה זה מאפשרת למהנדסי המערכת לבחון את התנהגות המערכת בשלבים מוקדמים של הפיתוח, לבצע ניתוחים כמו בדיקות ביצועים, יציבות, תזמון, תגובות לתרחישי קצה וניתוחים סטטיסטים, כל זאת עוד לפני פיתוח ממשי של קוד או אבטיפוס של המערכת עצמה.

ככל שהפרויקט מתקדם וקורם עור וגידים, ניתן ליצור סביבת בדיקות אוטומטית בכדי להריץ סימולציות היברידיות שבהן משולבים יחד תתי‑מערכות מכניות, חשמליות, אלקטרוניות תוכנה, בקרה ועוד, ולבצע בדיקות של הסימולציה אל מול חומרות נבחרות

תמונה 6: סימולציה מערכתית

אימות ותיקוף (Verification & Validation)

תהליך האימות והתיקוף נעשה בשלבים שונים – החל מבדיקות היחידות השונות (Unit Tests), דרך סימולציה של המערכת הכוללת (System-Level Testing), ועד בדיקות קצה לקצה (כולל עבודה עם חומרות). ניתן להגדיר תרחישים לבדיקות בהתאם לדרישות שהוגדרו, להריץ את התרחישים, לאסוף את תוצאות ולנתחן, ואף להפיק דוחות של תוצאות הבדיקות בצורה אוטומטית. בנוסף, ניתן לשלב גם ניתוח קוד סטטי באמצעות פתרונות ממשפחת Polyspace, זאת לצורך עמידה בתקני תעשייה (כגון ISO 26262, DO-178C).

תמונה 7: בדיקות מערכתיות

סיכום

המעבר ל- Model-Based System Engineering מאפשר לנהל דרישות, ארכיטקטורה, ממשקים, התנהגות וסימולציות תחת מעטפת אחת. System Composer מספק את הכלים לתכנון וניתוח מודולרי, חיבור ישיר לדרישות, שילוב סימולציות רב-תחומיות, ואימות ותיקוף מלא לאורך מחזור חיי המערכת.
באמצעותו, מהנדסי מערכת יכולים לקבל החלטות מושכלות מוקדם יותר, לצמצם סיכונים ועלויות, ולהבטיח שהמערכת הסופית תעמוד הן בציפיות ההנדסיות והן בדרישות העסקיות.

למידע נוסף:

Model-Based Systems Engineering

Systems Engineering Documentation

Model-Based Systems Engineering for Space-Based Applications

System Composer Onramp

Validating Requirements with Simulation and Formal Methods

Gulfstream Develops a New System Architecture Modeling Approach Using System Composer

ביצוע אופטימיזציה פרמטרית אחרי אנליזה באמצעות SimulationXpress

במאמר זה, נעמיק ביכולת נוספת שכלי זה נותן לנו – אופטימיזציה פרמטרית. לאחר ביצוע האנליזה, ניתן לבצע אופטימיזציה פרמטרית לגאומטריה/גאומטריות שנבחרו וזאת על מנת לשפר את תוצאות האנליזה, בהתאם לצרכי הפיתוח והתכנון.

הצגת מקרה דוגמה

לצורך כך, נציג את הכלי באמצעות מודל של וו תלייה כפול, אשר מעוגן לקיר בעזרת שני Fixtures ושני כוחות ניצבים לקצוות הוו. טרם ביצוע האנליזה, נקבע כי המודל יהיה עשוי מ-Plain Carbon Steel, בעל Yield Strength של 220 [MPa]. מפני שהוגדר כבר חומר מראש, אין צורך לקבוע אותו מחדש בשלב השלישי באנליזה.

ראשית, ניגש בתוכנת ה-Solidworks ללשונית של Evaluate ואז נבחר ב-SimulationXpress.

יופיע לנו תפריט המאפשר לנו לקבוע אילוצים (Fixtures), עומסים (Loads), חומר (Material), ולבסוף הרצת האנליזה, הצגת תוצאותיה, וביצוע האופטימיזציה למודל בהתאם לתוצאות שמתקבלות.

קביעת אילוצים

השלב הראשון יהיה להגדיר את ה-Fixtures. נקבע את שני הקדחים ובכך נדמה ריתום שלהם לקיר-

קביעת עומסים

לאחר מכן, נקבע עומסים (Loads) על הקצה של כל וו ונבחר ערך של 120 [N] בניצב לקצוות הווים (בכיוון השלילי של הנורמל של מישור TOP), כפי שניתן לראות בתמונה –  

הרצת האנליזה ובחינת התוצאות

מפני שכבר בחרנו את החומר טרם ביצוע האנליזה, נריץ אותה על ידי הקלקה על "Run". נקבל כמה סוגי תוצאות – נתמקד בתוצאות של המאמצים ושל מקדם הביטחון (FOS – FACTOR OF SAFTEY).

STRESS PLOT

FACTOR OF SAFETY PLOT

הדיאגרמות שקיבלנו מציגות כי עברנו את ה-Yield Strength וכי יש ערכים בהם ה-FOS קטן מ-1. כלומר, עבור התנאים שקבענו, המודל חווה כשל. נבחר לבצע אופטימיזציה פרמטרית בה ייקבע טווח של ערכים שונים עבור קוטר הוו, ונראה האם התוכנה מצליחה למצוא ערך של קוטר עבורו ה-FOS הוא מעל 1, וזאת על מנת להימנע מכשל חוזר.

הפעלת האופטימיזציה

לאחר בחינה של התוצאות, נבחר להפעיל את האופטימיזציה –

לאחר הפעלת כלי האופטימיזציה, ניתן לראות בתצוגת המסך את כלל המידות שמגדירות את המודל. בחלונית הבאה, יש לבחור את המידה לה אנחנו רוצים לבצע אופטימיזציה על ידי הקלקה ישירה עליה בצג המסך (במקרה זה, את המידה שמגדירה את קוטר הוו אשר מסומת בצבע תכלת – 4 מ"מ).

בנוסף לקביעת המידה, ייפתח חלון נוסף בתחתית התצוגה, בו ניתן יהיה להגדיר את טווח הקטרים – בין 4 מ"מ (הקוטר הנוכחי באנליזה שביצענו) עד 8 מ"מ. נרצה לקבוע תנאי להצלחת האופטימיזציה שקובע כי הקוטר האופטימלי הינו הקוטר בו ה-FOS עולה על 1.

נקבע את טווח הקטרים (“Dimension Range”) תחת לשונית Variables לבדיקה כאשר כל חישוב הינו איטרציה בפני עצמו. לבסוף, נקבע את התנאי לעצירת האופטימיזציה (FOS שעולה על 1) – תחת הלשונית שקרויה “Constraints”.

תוצאות האופטימיזציה

לאחר קביעת התנאים והגאומטריה לה נרצה לבצע אופטימיזציה, נריץ אותה על ידי הקלקה על “Run”.

בסיום הריצה של האיטרציות, תחת הלשונית “Result View”, נקבל בעמודה הירוקה המציגה את התוצאה האופטימלית כי עבור קוטר וו של ~6.259 מ"מ מתקבל ערך FOS יותר גדול מ-1 – כלומר, התנאים שקבענו מתקיימים, וכעת לא צפוי כשל בחלק.

נשים לב כי ברגע שנאשר את האופטימיזציה שבוצעה, הגאומטריה שנבחרה – הקוטר של הוו, תשתנה באופן אוטומטי!

בבלוג זה הוצגה דרך פשוטה יחסית לבצע אופטימיזציה פרמטרית עבור גוף בודד אשר מאפשרת לנו לשנות גאומטריה של אזור בעייתי במודל שעלול לחוות כשל באנליזה סטטית.

לא הסתדרתם? מוזמנים לפתוח קריאת שירות כאן

ספריות בענן: כך תהפכו את הפרויקט שלכם לספריית רכיבים ב- Altium 365

שימוש בכלים מבוססי ענן מאפשר לנו ליהנות מהיתרונות של Revisions  ברורים לכל רכיב, מעקב אחר מחזור חיים (Life Cycle) , ניהול עקבי של Footprints ועדכון רכיבים בסכמה במהירות וביעילות. כל אלה הופכים את תהליך הפיתוח לשקוף, מדויק וחסכוני בזמן.

במאמר זה את אחד הפיצ'רים החדשים באלטיום שמאפשר לדייק עוד יותר את תכנון הכבילה, באמצעות חיבור קונקטור בין שני כבלים ולא רק בחיבור כבל-בורד.

אז נתחיל…

נסביר בקצרה סדר הפעולות למען הסדר הטוב – נתחיל בלייצר 2 ספריות מקומיות (Locally)  שמקושרות אחת לשניה : .Schlib   ו – Pcblib , ורק לאחר שיהיו לנו סיפריות מקומיות נוכל להעלות אותם לענן.

נפתח את הפרוייקט שממנו נרצה לייצר את הסיפרייה שלנו נלחץ על Design>> Make Integrated Library

נמתין מספר שניות (תלוי בכמה הפרוייקט עמוס) ונוכל לראות שב-Projects Panel נוצרה לנו ספרייה חדשה שנקראת בשם של הפרוייקט עם הסיומת .IntLib  תחת תת תיקייה בשם “Compiled Libraries”

לאחר מכן נלחץ על File >> Library Importer , יפתח לנו החלונית של ה-Importer, עכשיו נצטרך לבחור את הסיפרייה שיצרנו ע"י לחיצה על +Library

נבחר את הסיפרייה לפי נתיב שבה היא נמצאת.

לאחר שנבחר בקובץ ניתן לראות שכל הרכיבים שבספרייה נטענים ל-Importer  וניתן לראות את כל הפרמטרים שלהם ולאיזה תיקיית רכיבים ה-Altium Designer ישייך כל רכיב.

בצד שמאל, ב-Source Libraries  ניתן לבחור איזה רכיבים יתווספו לענן ולאיזה רכיבים לבטל את ההמרה.

לאחר מכן נלחץ על Import  וכל הרכיבים שלנו בענן!  

אני מזמין אתכם להמשיך להעמיק ולהתעדכן: לצפות בוובינרים מוקלטים שלנו ביוטיוב, לבקר בעמוד הבית של Altium Israel ולעקוב אחרינו גם בלינקדאין ולהיות הראשונים להכיר את הכלים והיכולות החדשות שיעזרו לכם לעבוד חכם ויעיל יותר.תודה שקראתם ונתראה בבלוג הבא,

אביעד סרור

העתיד כבר כאן: רובוטי מידוף שמחברים בין סימולציה למציאות

צעד ראשון: יצירת תאום דיגיטלי של המחסן והצי

המסע אל מחסן חכם מתחיל על המסך. לפני שמחברים מנועים או מתקינים חיישנים בונים דגם וירטואלי של האולם, המדפים והרובוטים: מתארים את מידות הפלטפורמה, את מנגנון ההרמה ואת פריסת המעברים, מוסיפים מסה וטווחי תנועה, ומדמים חיישני LiDAR ומד תאוצה כדי לקבל זרם נתונים “אמיתי” עוד לפני שהוזמן חלק בפועל. התוצאה היא סביבת ניסוי מהירה: אפשר לשאול “מה יקרה אם נוסיף רובוט חמישי?” או “מה יקרה אם נעביר מדפים למסלול צר יותר?” ולקבל תשובות מספריות על יציבות, טווח פנייה וזמן מחזור – בלי להזיז קופסה במחסן.

בשביל להפוך את כל השיח לממשי – תוכלו לעבור על דוגמת Warehouse Robot Simulation אשר מציגה בדיוק את השלב הזה ומאפשרת להפעיל צי שלם בסביבה וירטואלית.
בשלב האימות הסופי ניתן לייבא מודלים מפורטים מקובצי CAD כדי לבדוק התנגשויות ומרכז כובד לפני המעבר לשטח.

 SLAM:  לדעת היכן אתה בכל רגע

בחלל סגור אין GPS, ולכן הפלטפורמה בונה לעצמה מפה חיה. אלגוריתם SLAM משלב סריקות LiDAR  שמשרטטות את קווי המדפים עם נתוני IMU, ומעדכן את גרף המיקום בזמן אמת בעזרת מסנן קַלמן מורחב. כשחוזרים לנקודה מוכרת, מנגנון loop-closure מזהה את החפיפה ומאפס שגיאות מצטברות. מפה ברמת דיוק של סנטימטרים קובעת אם הבמה תתייצב מתחת למדף או תיתקע במדף השכן.
ל-MathWorks קיימות דוגמאות רבות ובנויות אשר מלוות תהליכי פיתוח שלמים – כך תוכלו לעבור על הדוגמא הבאה Build a Map Using lidarSLAM – בה מוצג תהליך מלא של יצירת מפה ומסלול על בסיס סריקות לייזר – תוכלו לעבור על הדוגמא ולראות את היכולות, ואפילו להריץ אותה אצלכם במחשב!

ניווט ותזמון צי

לאחר שהמפה מוכנה, צריך להגיע ליעד בבטחה. אלגוריתם  RRT* בונה נתיב יעיל גם כשמעברים עמוסים, ובקר MPC שומר את הפלטפורמה במרכזו, אפילו אם מצטרפים מכשולים חדשים. דוגמת Plan Mobile Robot Paths Using RRT   מראה כיצד לתכנן, לכוונן ולבדוק מסלול כזה.
כאשר עשרות יחידות פועלות במקביל, שרת תזמון מרכזי מקצה משימות ומחשב אזורי חיץ דינמיים. התהליך המלא – כולל מניעת “פקקי רובוטים” – מודגם בדוגמה Control and Simulate Multiple Warehouse Robots

לוגיקה של הרמה והורדה

כשהפלטפורמה נעצרת מתחת למדף, חיישני מגע דואגים שהיישור יתבצע בדיוק של מילימטרים. רק לאחר אישור, המערכת מרימה את המדף ונועלת אותו למקומה. כל התהליך – יישור, נעילה, שינוע והורדה – מנוהל כרצף מצבים מסודר. אם זוהה חריגה בזרם המנוע, הפלטפורמה עוצרת, משחררת עומס ומנסה שוב, במקום להמשיך ולגרום לנזק. כך נשמרת בטיחות העובדים, נמנעים עומסי-יתר, ואורך חיי הציוד מתארך.

סימולציה ועד הורדת קוד

לפני שהמערכת פועלת בשטח, נבנית סימולציה מלאה: נבדקת הפיזיקה של ההרמה, האינרציה של מטענים כבדים וחיכוך עם הרצפה. כל אלגוריתמי הניווט והבקרה רצים בלולאה סגורה – עד שכל תרחיש נבדק ונפתר. רק לאחר מכן הופך המודל לקוד C/C++ שמריץ את אותה לוגיקה בדיוק על הבקר של הרובוט. התוצאה: מעבר חלק מהמודל הדיגיטלי לשטח אמיתי, עם קיצור זמן ההטמעה משבועות לימים.

סיכום

הדרך אל מרלו״ג חכם בנויה משלבים ברורים: מתחילים בהדמיה וירטואלית של המחסן, מלמדים את הרובוט לזהות את סביבתו, מתכננים נתיב ללא חסימות ומבצעים תיאום בין יחידות רבות. לאחר מכן מאמתים את כל אלה בסימולציה ומייצרים קוד אוטומטי שרץ על הבקרים ללא שינויים. כשהכול מתבצע באותו כלי פיתוח, המעבר מהמסך לשטח הוא הדרגתי, בטוח וללא הפתעות.

אם תרצו לשמוע עוד על הנושא, אתם מוזמנים ליצור איתנו קשר ונשמח לעזור לכם ליישם ולהטמיע גם אצלכם פתרונות מורכבים בצורה יעילה, חכמה ומהירה.

מבוא ל-ArcGIS Enterprise

בעולם שבו כל נתון כמעט מקבל הקשר מרחבי, היכולת להציג, לנתח ולשתף מידע על גבי מפה הופכת לכלי אסטרטגי עבור ארגונים. בדיוק כפי שאפליקציות כמו Waze הפכו את המפה לכלי יומיומי שכל אחד יודע לקרוא, כך גם מידע ארגוני – נתוני תשתיות, נכסים, שירותים לתושבים או תרחישי חירום – מקבל ערך עצום כשהוא מוצג בממד הגיאוגרפי.

ArcGIS Enterprise היא פלטפורמת GIS מתקדמת של Esri, שנועדה לאפשר לארגונים לנהל, לנתח ולשתף מידע גיאוגרפי בצורה מאובטחת, פרטית ומנוהלת.

מאפיינים מרכזיים למערכת ArcGIS Enterprise

פורטל ארגוני: הנגשת מידע על גבי מפות – מחוללי יישומים, דשבורדים ותבניות מוכנות להקמה מהירה.

בסיס נתונים מרחבי מרכזי: ניהול נתונים מרכזי – בסיס נתונים אחד לכלל הארגון, המהווה "אמת ארגונית" אחידה.

יכולות אנליטיות מתקדמות: כלים לניתוח מרחבי, רשתות, זיהוי מגמות ועוד

שילוב עם מערכות אחרות: מערכות BI, ניהול משימות, ניהול לקוחות וכו'

ארכיטקטורה גמישה: התקנה על גבי שרתי הארגון, בסביבת ענן ארגוני או SaaS

למי המערכת מיועדת?

הפלטפורמה מתאימה לכל ארגון שמחזיק במידע מרחבי

מי מעורב בהפעלת המערכת?

המערכת משרתת קהל מגוון:

  • מומחי GIS – הקמה וניהול הפלטפורמה.
  • אנשי IT – תשתיות ואבטחת מידע.
  • מפתחים – הרחבת יכולות בהתאמה אישית.
  • מנהלים ועובדים – לצפייה, ניתוח וקבלת החלטות.
  • עובדי שטח – שימוש בניידים לאיסוף ועדכון מידע.

בעיות ש ArcGIS Enterprise נועד לפתור

הנגשת מידע על גבי מפות – מחוללי יישומים, דשבורדים ותבניות מוכנות להקמה מהירה.

ניהול נתונים מרכזי – בסיס נתונים אחד לכלל הארגון, המהווה "אמת ארגונית" אחידה.

שיתוף נתונים ושיתופי פעולה – ניהול הרשאות, התאמה לפי פעילות נדרשת (צפייה, עריכה, ניתוח) ועבודה משותפת על בסיס מאגר משותף.

אבטחה וניהול זהויות – אינטגרציה עם Active Directory או SAML, הצפנה ותאימות לתקנים מתקדמים.

רכיבי המערכת המרכזיים

ArcGIS Enterprise מורכבת ממספר רכיבים ליבה:

Portal for ArcGIS – הפורטל הארגוני, הממשק למפות, אפליקציות ולוחות מחוונים.

ArcGIS Server – מנוע השירותים לפרסום שכבות וניתוחים גיאוגרפיים.

Data Store – אחסון נתונים, אריחים תלת־ממדיים ונתוני עתק בזמן אמת.

Web Adaptor – מתאם מאובטח בין שרתי הארגון למשתמשים פנימיים וחיצוניים.

יחד, הרכיבים יוצרים מערכת גמישה, חזקה ומאובטחת לניהול מידע גיאוגרפי.

שילוב המרכיבים

המשתמש נכנס לפורטל, רואה את המפות והאפליקציות המותרות לו.

המפות והאפליקציות צורכות שירותים שמסופקים על ידי ArcGIS Server.

השירותים ניגשים לנתונים שנמצאים ב־Data Store או במסדי נתונים אחרים.

ה- Web Adaptor מווסת את הבקשות, שומר על אבטחת המידע ומכוון תעבורה נכונה.

התאמה לארגון

ArcGIS Enterprise מאפשרת התקנה בתצורות מגוונות: תשתית מקומית, ענן פרטי, שרת ייעודי או Kubernetes.

ההתקנה מספקת:

שליטה מלאה על אבטחת מידע ונתונים

שילוב עם מערכות BI, CRM וניהול משימות

יתירות ושרידות (HA/DR)

התאמה אישית לצרכים ארגוניים

אפשרות להתקנה במתכונת Saas – ArcGIS Online

Enterprise או Online?

ArcGIS Enterprise היא פתרון ארגוני מקומי, בעוד ש־ArcGIS Online הוא שירות SaaS בענן של Esri.

Enterprise – שליטה מלאה של הארגון על נתונים, תשתיות ואבטחה. מתאים לארגונים גדולים או עם מידע רגיש.

Online – ניהול מלא על ידי Esri, עדכונים אוטומטיים ושמירה בענן. מתאים לארגונים קטנים או לשיתוף מידע עם הציבור.

שיטות עבודה

No Code, Low Code, Code

95% מהצרכים מקבלים מענה ללא פיתוח

שימוש במחולל יישומים עם מגוון תבניות

השלמת פיתוח לצרכים שלא מקבלים מענה

הרחבות משלימות

ל־ArcGIS Enterprise ניתן להוסיף רכיבים מתקדמים:

ArcGIS Image Server – ניתוח תצלומי אוויר ולוויין.

ArcGIS GeoEvent Server  – עיבוד נתונים בזמן אמת (חיישנים, GPS).

ArcGIS Notebooks  – ניתוחים ואוטומציה ב־Python.

ArcGIS Monitor  – ניטור ובקרה של ביצועי המערכת.

Security Manager  – מידור נתונים יעיל ופשוט.

דוגמאות מהשטח

ועדת היערכות לרעידות אדמה – שילוב נתוני חיישנים, שכבות גיאולוגיות ותסריטי חירום.

מפה המציגה אירועי רעידת אדמה וחיישנים שונים ברחבי הארץ.

יישום המספק מידע על פרמטרים שונים של רעידת אדמה וצורך הבנת ההשפעה על מבנים מסוגים שונים

פרויקט שימור בצפת – שילוב בין התקנה פנים־ארגונית ל־ArcGIS Online, הצגת תוכניות בתלת־ממד.

מפת צפת העתיקה וחלון מידע מותאם.

צילום העיר בתלת מימד בשילוב הדמיה של תוכניות הרחבה עתידיות

תאגיד מים – זיהוי מגופים קריטיים במקרה של פיצוץ בצינור וסגירתם לעצירת הזרימה.

מפה המציגה אירוע של פיצוץ צינור מים, קטע מצינור ומגופים שיסגרו כדי לעצור את הזרימה.

לסיכום

ArcGIS Enterprise היא הרבה מעבר לפלטפורמת GIS. מדובר בפתרון אסטרטגי לארגונים שרוצים לנהל את המידע המרחבי שלהם בצורה מאובטחת, גמישה ומשתפת – ולהפוך אותו לנכס עסקי שמניע תהליכים, מקצר זמן תגובה ומייעל קבלת החלטות.